
Невероятный искусственный интеллект Easy Diffusion. Учебное пособие для школьников средних и старших классов

Невероятный искусственный интеллект Easy Diffusion
Учебное пособие для школьников средних и старших классов
Александр Чесалов
Иллюстратор Всеволод Александрович Чесалов
Иллюстратор Диана Александровна Чесалова
Иллюстратор Александр Юрьевич Чесалов
Дизайнер обложки Александр Юрьевич Чесалов
© Александр Чесалов, 2023
© Всеволод Александрович Чесалов, иллюстрации, 2023
© Диана Александровна Чесалова, иллюстрации, 2023
© Александр Юрьевич Чесалов, иллюстрации, 2023
© Александр Юрьевич Чесалов, дизайн обложки, 2023
ISBN 978-5-0060-5851-4
Создано в интеллектуальной издательской системе Ridero
Введение
Разум – самое важное явление во Вселенной; он способен выходить за границы физических законов и трансформировать мир. Человеческий разум позволил нам преодолеть ограничения нашей биологической природы и изменить самих себя.
– Рэй Курцвейл. «Эволюция разума»
Удивительный мир искусственного интеллекта может нам открыться в полной мере лишь тогда, когда мы с вами cможем увидеть положительные результаты его работы, особенно созданные при нашем непосредственном участии. Эти результаты должны быть понятны и объяснимы каждому человеку, а также они должны быть этичны, непредвзяты и не нарушать закон.
На сегодняшний день искусственный интеллект может делать многое, например написать текст нового стихотворения или даже целого рассказа, воспроизвести его различными голосами знаменитых актеров или музыкантов, проанализировать большое количество числовых данных и составить прогноз на будущее, играть с нами или сразу с тысячью людей в компьютерные игры, но, пожалуй, самое впечатляющее то, что он может делать – это создавать уникальные и невероятные изображения. Эти изображения могут быть воплощением трехмерного мира фантастического будущего в компьютерной игре или стать виртуальной симуляцией окружающего нас мира. Изображения могут быть трехмерными или двумерными, а также могут быть выполнены в различных стилях живописи знаменитых художников разных периодов времени. Но самое интересное то, что на этих изображениях могут появиться существа или предметы, не существующие в нашем мире.
В этой книге вы откроете для себя знания о том, насколько может быть многообразен искусственный интеллект, познакомитесь с его наиболее популярными терминами и определениями. Мы узнаем, что такое «искусственный сверхинтеллект», «узкий искусственный интеллект», «дружественный искусственный интеллект», «человеко-ориентированный искусственный интеллект», «распределенный искусственный интеллект», «доверенный искусственный интеллект», «композитный искусственный интеллект», «объяснимый искусственный интеллект» и многое другое.
Я расскажу вам, как можно трансформировать и визуализировать полученные вами знания с помощью системы искусственного интеллекта, превратив текст определений различных терминов из этой книги в фантастические рисунки.
Для того чтобы все это воплотить в жизнь, мы с вами изучим работу бесплатной программы – системы искусственного интеллекта Easy Diffusion.
Easy Diffusion – это простая к установке сборка (дистрибутив) системы искусственного интеллекта Stable Diffusion, которая позволит нам создать уникальные изображения на базе самых популярных на сегодняшний день нейросетевых моделей, таких как Stable Diffusion, Midjourney, OpenJourney, Realistic Vision, DreamShaper, Color Fusion и других.
С помощью этой книги вы научитесь не только пользоваться искусственным интеллектом Easy Diffusion как инструментом творчества, но и самостоятельно сможете установить, настроить и удалить эту программу на своем компьютере, подключить к ней различные дополнительные модули, которые значительно расширят ее возможности по созданию и обработке изображений.
При помощи искусственного интеллекта вы научитесь создавать уникальные и неповторимые изображения, которые вы сможете использовать в своей учебе или для развлечений.
Эта книга написана как учебное пособие для школьников средних и старших классов. Она объединяет в себе подробную инструкцию по работе с системой искусственного интеллекта Easy Diffusion, содержит познавательную информацию о существующих видах искусственного интеллекта, а также в книге представлен прекрасный набор из более чем ста иллюстраций, демонстрирующих современные возможности искусственного интеллекта.
Чтобы быть объективным в своей работе и сделать книгу максимально доступной широкому кругу читателей, я попросил своего сына Всеволода (ученика 5-го класса) и свою дочь Диану (ученицу 8-го класса) помочь мне в работе над учебным пособием и создать различные изображения, отражающие суть определений искусственного интеллекта, представленных в книге. Мне было интересно привлечь их к новому для них виду деятельности, а также очень важно понять самому, как быстро они научатся работать с системой искусственного интеллекта Easy Diffusion и смогут создавать свои собственные качественные изображения.
Оказалось, что пятнадцати минут инструктажа было достаточно для того, чтобы приступить к их первому знакомству с искусственным интеллектом Easy Diffusion и познакомиться с работой модели Realistic Vision. Первым их изображением стал хомяк в стиле steampunk. Стимпанк – это направление научной фантастики, включающее технологию и декоративно-прикладное искусство, вдохновленное технологиями и фантастикой XIX века1. Тем не менее более или менее серьезный опыт работы с Easy Diffusion у них появился спустя некоторое время.
На то, чтобы наполнить эту книгу иллюстрациями, у нас ушло шесть недель работы. Из более чем пятисот рисунков мы отобрали для вас самые, на наш взгляд, впечатляющие и интересные. Общее машинное время, которое мы затратили на работу с искусственным интеллектом Easy Diffusion, равно приблизительно тремстам шестидесяти часам. Что уж говорить о том, что на написание самой книги, корректировку и редактирование текста, а также подбор нужных картинок, потребовалось немало времени и сил.
Подводя итог вышесказанному, можно с уверенностью сказать, что лето 2023 года прошло для меня и моих детей с пользой.
Мы очень надеемся, что позитивный и положительный опыт, который мы получили в процессе изучения системы искусственного интеллекта Easy Diffusion, будет полезен вам в вашей учебе и творчестве.
Искусственный интеллект Easy Diffusion: первые шаги
Шаг 1. Самые популярные программы
На сегодняшний день существует достаточно большое количество различных программ, которые на базе технологий искусственного интеллекта создают невероятно красивые изображения.
На мой взгляд, наибольшей популярностью пользуются следующие программы:
– Midjourney – очень популярная система искусственного интеллекта, созданная одноименной компанией Midjourney. Искусственный интеллект Midjourney – это web-сервис в сети Интернет, который позволяет создавать очень красивые изображения, при этом не задействуя вычислительные ресурсы вашего компьютера. Для ее использования у вас должна быть установлена программа Discord – удобный мессенджер для групповой работы, который часто используют игроки по всему миру. Основной недостаток программы заключается в том, что не так давно Midjourney стала полностью платной.
Сайт программы:
https://www.midjourney.com
– Leonardo.Ai – это красочный web-сервис в сети Интернет, предоставляющий доступ к одноименной нейросети Leonardo.Ai. С ее помощью вы можете создавать изображения из текста и других изображений. К достоинствам Leonardo.Ai можно отнести удобный в использовании интерфейс работы. К недостаткам – это ограничение на число создаваемых изображений в день. Изображения создаются очень быстро и качественно, но пока вы научитесь делать что-то качественное, пойдет достаточно много времени. Если вы захотите потратить больше времени на работу с этой программой, готовьтесь заплатить за ее сервисы. Очень часто Leonardo.Ai сравнивают с Midjourney, но кто из них лучше – это решать только вам.
Сайт программы:
https://leonardo.ai
– Dreamstudio.ai – это web-сервис, созданный компанией Stability AI, которая разработала одну из самых известных нейросетей или, как еще говорят, «моделей» под названием Stable Diffusion. Web-сервис очень удобный и позволяет создавать любые изображения очень быстро. Это происходит потому, что сервис Dreamstudio.ai использует очень мощные компьютеры, предоставляемые компанией Stability AI. Другими словами, ваш компьютер не задействуется в процессе создания изображений, что является существенным достоинством программы. В то же время недостатком использования Dreamstudio.ai является ограничение на число создаваемых картинок.
Сайт программы:
https://beta.dreamstudio.ai/dream
– Stable Diffusion Web UI – это программа с web-интерфейсом, которую вы можете установить непосредственно на свой компьютер. К ее достоинствам можно отнести то, что это полностью бесплатный вариант использования модели Stable Diffusion. В программе можно выбрать гибкие настройки для улучшения качества изображения и его преобразования в новую версию, или создания на ее основе другого изображения. К недостаткам можно отнести некоторые трудности, связанные с установкой и необходимостью наличия у вас дополнительных знаний о программах, необходимых для ее работы (например, таких как Python и Git). Stable Diffusion можно рекомендовать всем тем пользователям, кто уже получил большой опыт работы с Easy Diffusion.
Сайты программы:
https://github.com/AUTOMATIC1111/stable-diffusion-webui
https://www.python.org/downloads/windows/
https://git-scm.com/download/win
https://stablediffusionweb.com/#demo
– Easy Diffusion – полностью бесплатная система искусственного интеллекта, которая объединила в себе возможности использования Midjourney и Stable Diffusion. Easy Diffusion предлагает вам удобный и простой web-интерфейс, который позволяет не только создавать очень красивые изображения, но и подключать к ее работе различные дополнительные модули и модели. По умолчанию в программе уже предустановлена нам известная модель Stable Diffusion. Дополнительно вы можете скачать с сайта www.civitai.com много других моделей, включая модель Openjourney, которая позволит вам заменить использование Midjourney. К еще одному достоинству программы можно отнести то, что она очень просто устанавливается на компьютер или ноутбук и работает с не очень мощными видеокартами. К недостатку программы можно отнести только затрачиваемое вами время на создание изображений. Например, если изображение в Dreamstudio.ai создается за 20 секунд, то в Easy Diffusion на создание может уходить до 120 секунд.
Еще раз обращу ваше внимание на то, что Easy Diffusion – это простая к установке сборка программных пакетов (или, другими словами, дистрибутив) системы искусственного интеллекта Stable Diffusion для различных операционных систем. Тут и далее я буду говорить не о Stable Diffusion, а именно Easy Diffusion по причине того, что именно с этим дистрибутивом и программой мы будем работать.
Сайт программы (дистрибутива программы):
https://github.com/easydiffusion/easydiffusion
Шаг 2. Установка Easy Diffusion
Для того чтобы нам установить программу Easy Diffusion, переходим по следующей ссылке и скачиваем нужный дистрибутив для установленной у нас операционной системы (MS Windows, Linux или MacOS):
https://github.com/easydiffusion/easydiffusion

https://github.com/easydiffusion/easydiffusion
На странице программы есть три дистрибутива:
– для операционной системы MS Windows;
– для операционной системы Linux;
– для операционной системы MacOS.
Прежде чем устанавливать программу, обратите, пожалуйста, свое внимание на минимальные требования к вашему компьютеру. У вас должны быть установлены:
– Видеокарта от компании NVIDIA с 2 Гигабайтами оперативной памяти (лучше с 4 Гигабайтами). Видеокарта на ноутбуке подойдет, но имейте в виду, что у вас должны быть установлены самые последние драйвера не только на видеокарту, но и на все компоненты системы.
– Минимальное количество оперативной памяти компьютера 8 Гигабайт.
– Минимальное количество дискового пространства (либо диска «C:\», либо любого другого диска) 40 Гигабайт (25 для Easy Diffusion и 15 для моделей). Рекомендую устанавливать программу на флеш-диск компьютера (не внешний). С ним создание изображений будет происходить быстрее.
Далее мы будем рассматривать установку на компьютер с операционной системой MS Windows.
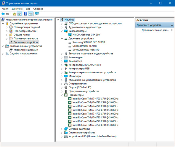
Узнать о том, что у вас в системе MS Windows все в порядке, вы можете, нажав правой кнопкой мыши на значке «Мой компьютер» и выбрав из контекстного меню команду «Управление». Откроется программа «Управление компьютером», и в разделе «Диспетчер устройств» вы увидите не только все устройства вашего компьютера, но и статус их работы. Если есть неисправность какого-либо из устройств, нужно установить новые драйвера для данного устройства. Найти их можно в сети Интернет.

«Управление компьютером» / «Диспетчер устройств»
Разобравшись с тем, все ли у нас в порядке и соответствует ли ваш компьютер минимальным системным требованиям, скачиваем программу Easy- Diffusion-Windows.
После загрузки Easy-Diffusion-Windows запускаем установку и жмем кнопку «Next»:

Окно начала установки Easy Diffusion
Соглашаемся с лицензионным договором и жмем кнопку «I Agree»:

Окно лицензионного соглашения
Еще раз жмем кнопку «I Agree»:

Окно лицензионного соглашения
Выбираем диск, на который будет установлена программа. Основная рекомендация в том, чтобы программа располагалась в корне диска, то есть она должна быть установлена на любом диске, но не внутри других папок.
Например, на диске «C:\EasyDiffusion\»:

Окно выбора места для установки
Или на диске «D:\EasyDiffusion\»:

Окно выбора места для установки
Выбираем нужный вам диск и жмем кнопку «Install» («Установить»).
Процесс установки и распаковки файлов на ваш компьютер начался:

Процесс установки программы
Он занимает некоторое время.
Программа во время этого процесса установит все необходимые ей файлы для первого запуска, в том числе установит различные модели, включая модель Stable Diffusion версии 1.4, с помощью которой вы будете создавать свои первые произведения компьютерного искусства:

Процесс установки модели Stable Diffusion версии 1.4
После окончания установки появится следующее окно:

Окно завершения установки
Но не торопитесь нажимать кнопку «Finish» («Закончить»).
Обязательно поставьте галочку напротив «Create Desktop Shortcut» («Создать ярлык на рабочем столе») и уберите галочку с «Run Easy Diffusion 2.5» («Запустить Easy Diffusion 2.5»).

Окно завершения установки
Все это необходимо для того, чтобы перед началом работы установить еще несколько дополнительных моделей.
Если у вас версия Easy Diffusion 3.0 и выше, переходим по следующим ссылкам и скачиваем последние версии файлов моделей:
– Realistic Vision версия 5.0
(https://civitai.com/models/4201/realistic-vision-v51);
– DreamShaper версия 8.0
(https://civitai.com/models/4384/dreamshaper);
– Color Fusion версия 1.0
(https://civitai.com/models/20617/color-fusion);
– Midjourney версия 4.0
(https://huggingface.co/prompthero/openjourney/blob/main/mdjrny-v4.ckpt);
– Openjourney версия 4.0 (модель обучена на рисунках Midjourney)
(https://civitai.com/models/86?modelVersionId=27392);
– SDXL Yamer’s Realism! 2.0
(https://civitai.com/models/136669/sdxl-yamers-realism-realisticanime3d).
Если у вас версия Easy Diffusion 2.5, переходим по следующим ссылкам и скачиваем файлы:
– Realistic Vision версия 4.0
(https://civitai.com/models/4201?modelVersionId=114367);
– DreamShaper версия 7.0
(https://civitai.com/models/4384?modelVersionId=109123);
– Color Fusion версия 1.0
(https://civitai.com/models/20617/color-fusion);
– Midjourney версия 4.0
(https://huggingface.co/prompthero/openjourney/blob/main/mdjrny-v4.ckpt);
– Openjourney версия 4.0 (модель обучена на рисунках Midjourney)
(https://civitai.com/models/86?modelVersionId=27392).
В том случае, если у вас не электронная версия книги, вы можете ввести названия в любой поисковой системе и найти эти файлы в сети Интернет. Например, по запросу «download model Openjourney» («скачать модель Openjourney») будет найдена модель Openjourney.
Чтобы упростить поиск, посетите сайт civitai.com, где очень много разных моделей под самые разные задачи и изображения.
Все скачанные файлы моделей вам необходимо перенести («вырезать» и «вставить») в папку по следующему пути: «С:\EasyDiffusion\models\stable-diffusion» или «D:\EasyDiffusion\models\stable-diffusion».
Для этого:
– Откройте папку на диске, в которую установлена программа Easy Diffusion (например «С:\EasyDiffusion\» или «D:\EasyDiffusion\»).
– Затем найдите и откройте папку «models».
– В ней вы увидите папку «stable-diffusion». Откройте ее и перенесите в нее скачанные вами файлы моделей.

Место расположения файлов моделей
Поздравляю вас!
Вы счастливый обладатель собственной системы искусственного интеллекта Easy Diffusion, установленной на ваш персональный компьютер.
Теперь мы можем приступать к первому запуску.
Шаг 3. Первый запуск Easy Diffusion
Если сразу после установки программы вы выбрали команду «Run Easy Diffusion 2.5», как это показано на рисунке ниже:

Окно завершения установки
Перед вами появится черное окно с бегущими строчками непонятного текста:

Окно сервера Easy Diffusion при первом запуске
Пугаться этого не стоит, так как это и есть окно работы самого приложения или, если точнее сказать, его серверная часть. Это окно будет появляться всегда, когда программа начинает свою работу. Закрывать его не нужно до того момента, когда вам необходимо будет прекратить свою работу. Просто сверните его.
Вам необходимо подождать минуту или две (в зависимости от производительности (мощности) вашего компьютера), после чего откроется еще одно окно в браузере (установленном по умолчанию). Это как раз и будет тот пользовательский интерфейс Easy Diffusion, с которым мы с вами будем работать на протяжении всего времени.

Рабочая область программы Easy Diffusion. Темный интерфейс
Интерфейс Easy Diffusion несколько темноват, но это поправимо. В следующей главе мы узнаем, как сделать нашу работу более комфортной с помощью настроек программы.
Таким образом, при первом запуске программы у нас открылось два окна: окно серверной части программы и окно интерфейса.
Но не торопитесь приступать к работе.
Я бы вам порекомендовал закрыть оба окна и запустить программу заново. Связано это прежде всего с тем, что при повторном запуске программа Easy Diffusion автоматически проверит обновления, загрузит и установит все необходимые новые файлы самостоятельно.

Окно сервера Easy Diffusion при повторном запуске
Подождите еще некоторое время, и установленный по умолчанию интернет-браузер откроется снова.
После чего мы можем приступить к следующему шагу – к простой настройке комфортной и стабильной работы Easy Diffusion.
Шаг 4. Настройка Easy Diffusion
Настройка Easy Diffusion на самом деле очень проста.
По умолчанию в программе установлены опции, обеспечивающие высокий уровень комфортной работы. Тем не менее есть несколько из них, которые требуют нашего внимания.
Для удобства вашего восприятия я сразу сделал белый интерфейс работы, а также перевел окна приложения с английского языка на русский.
Ниже на рисунке представлена рабочая область программы на английском языке:

Рабочая область программы Easy Diffusion
Рабочая область программы на русском языке:

Рабочая область программы Easy Diffusion
Итак, приступаем.
У Easy Diffusion есть всего пять основных окон, которые размещены одно за другим в верху рабочей области графического приложения:
– «Generate» / «Создать»;
– «Settings» / «Настройки»;
– «Help & Community» / «Помощь и сообщество»;
– «Merge models» / «Объединить модели»;
– «What’s now» / «Что нового».
Вся наша работа будет происходить в окне «Generate» / «Создать», которому мы уделим основное время в следующей главе.
«Settings» / «Настройки»
Чтобы приступить к работе, нам понадобится прежде всего окно «Settings» / «Настройки»:

Окно «Settings» / «Настройки»
В окне «Settings» / «Настройки» представлены следующие опции:
– «Theme» / «Тема». Позволяет сменить текущую тему оформления на ту, которая нравится вам. Я изменил на светлую «Light».
– «Auto-Save Images» / «Автосохранение изображений». Активируем опцию. Она позволяет нам сохранять все наши изображения и описания к ним в указанной нами папке.
– «Save Location» / «Расположение сохраненных файлов». Оставляем значение по умолчанию или меняем его на путь, где будут храниться наши файлы.
– «Metadata format» / «Формат метаданных». Меняем на «txt» – текстовый формат данных, в котором будут храниться наши запросы. Их можно будет прочесть с помощью любого текстового редактора.
– «Block NSFW images» / «Блокировать изображения NSFW». Активируем опцию. Запрещает работать с фото определенных категорий.
– «Enable Sound» / «Включить звук». Активируем опцию. Мы всегда будем получать звуковое оповещение, что наше изображение готово.
– «Process newest jobs first» / «Сначала обрабатывать новые задания». Определяет порядок обработки изображений. По умолчанию обрабатываются задания по порядку. Не меняем.
– «Open browser on startup» / «Открывать браузер при запуске». Опция отвечает за запуск интернет-браузера после старта серверной части. Не меняем.

